前回の第七回ではデータソースの作成を行いました。
今回は、JPAを使用し、Entity作成してデータベースに接続していきます。
Spring Framework連載記事 目次
【第一回】Spring Frameworkを使ってみる ~Spring Framework概要と準備~
【第二回】Spring Frameworkを使ってみる ~プロジェクト作成からビルドまで~
【第三回】Spring Frameworkを使ってみる ~サーバで実行~
【第四回】Spring Frameworkを使ってみる ~画面遷移~
【第五回】Spring Frameworkを使ってみる ~データ受け渡し~
【第六回】Spring Frameworkを使ってみる ~入力値チェック~
【第七回】Spring Frameworkを使ってみる ~データベースにアクセスする①~
【第八回】Spring Frameworkを使ってみる ~データベースにアクセスする②~
【第九回】Spring Frameworkを使ってみる ~データベースにアクセスする③~
【第十回】Spring Frameworkを使ってみる ~データベースにアクセスする④~
準備
データベースとテーブルを作成
MySQLを開いて「sample」データベースを作成します。
1 | CREATE DATABASE sample DEFAULT CHARACTER SET utf8;use sample;
|
次に「user」テーブルを作成します。
1 | CREATE TABLE user (id INTEGER,name VARCHAR(40)); |
テスト用のデータを挿入します。
1 | INSERT INTO user (id,name) VALUES (1,'hoge'); |
実装
JPAプロジェクトに変更
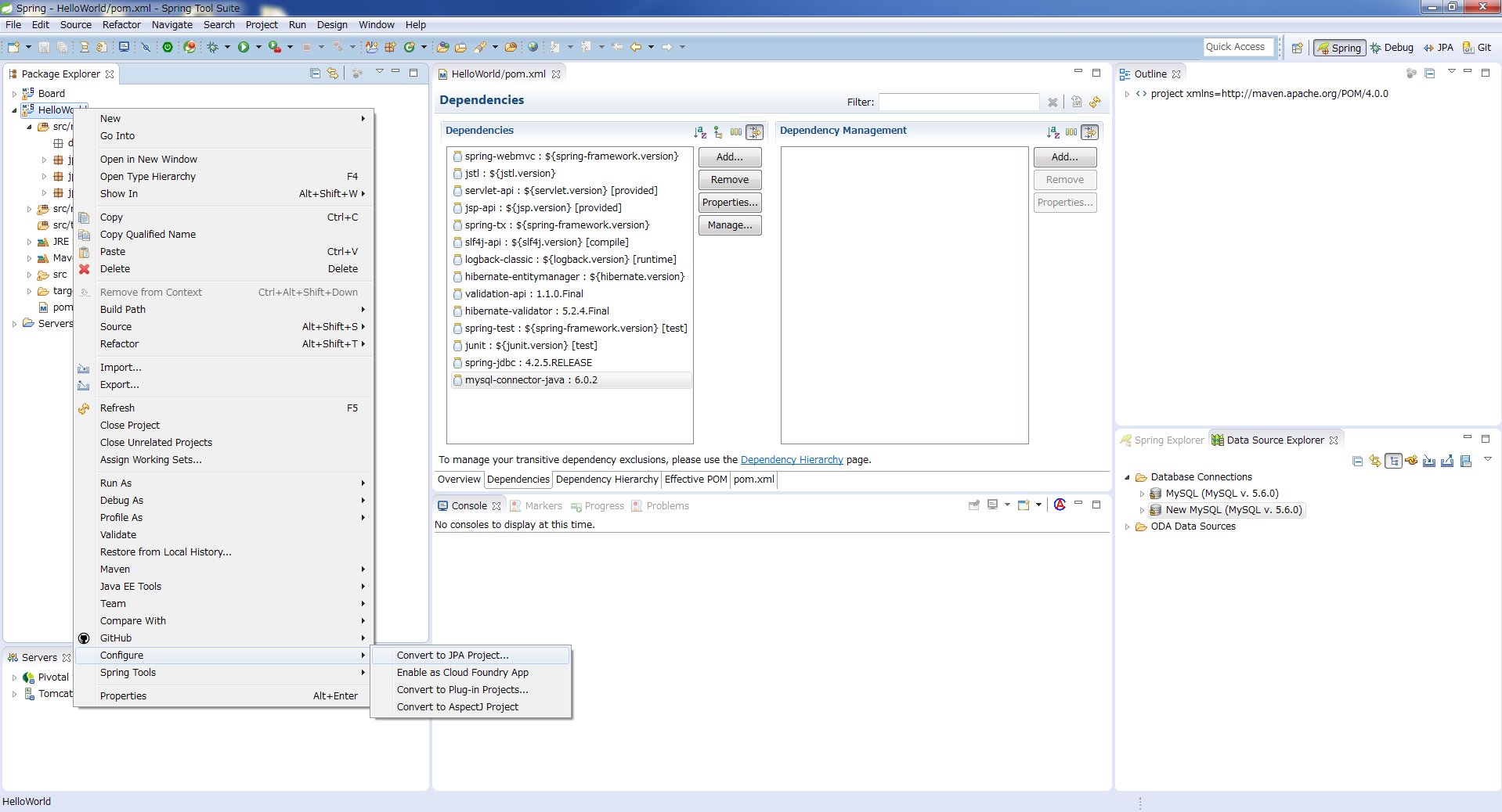
プロジェクトをJPAプロジェクトに変更します。
プロジェクトを右クリック⇒「Configure」⇒「Convert to JPA Project…」

開いたポップアップでとくに変更はせずに「Finish」をクリックします。

JPAを使用したEntityの作成
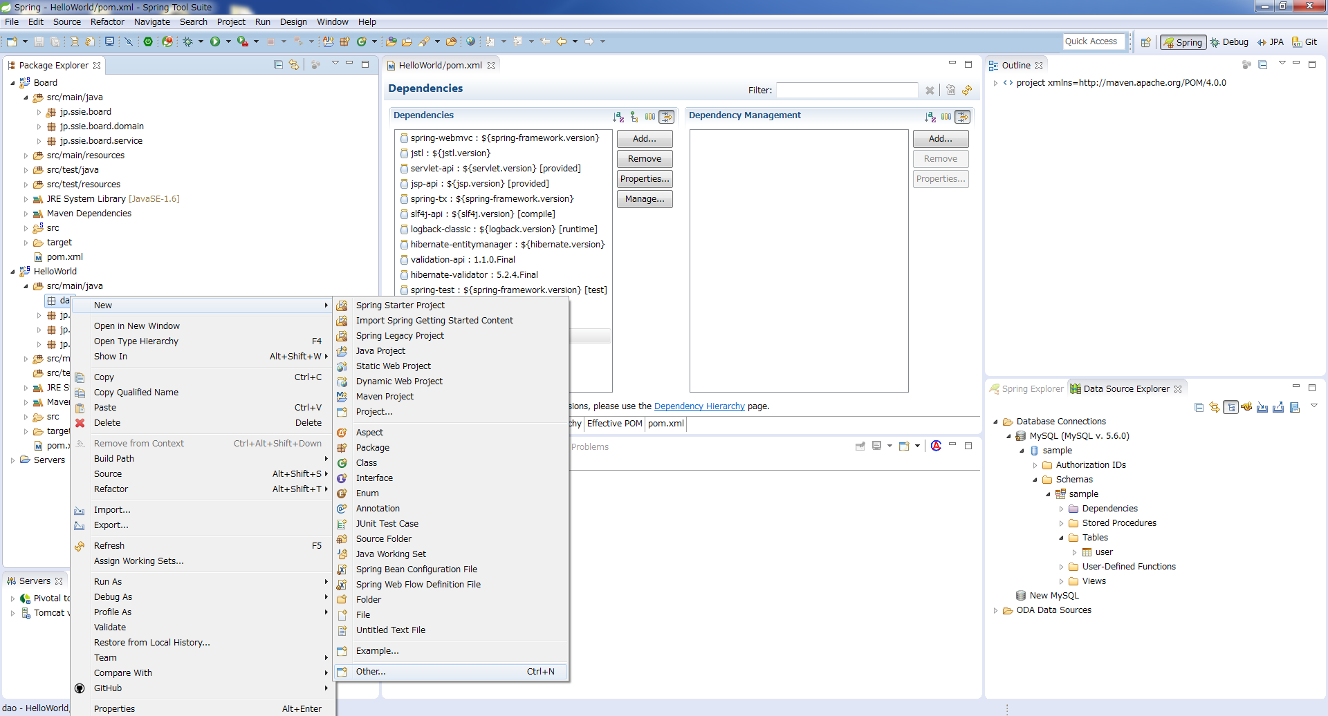
JPAを使用してテーブルからEntityを作成していきます。
プロジェクトを右クリック⇒「New」⇒「other…」を選択します

開いたポップアップで「JPA」⇒「JPA Entities from Tables」を選択して「Next >」を押します。

開いたポップアップで前回作成したConnectionを選択。
「Schema」が選択されるので、つなぎたいテーブルを「Tables」でチェックしていきます。
チェック後、「Next >」を押します。

「Package」に「パッケージ.model」を指定します。指定後、「Finish」を押します。

modelパッケージの中にuser.javaが生成されました。

エラーが出ているので修正していきます。
エラーの原因は、「@Id」アノテーションがないからなのでIdに「@Id」アノテーションを付与します。

これでEntityの作成は完了です。
Repositoryの作成
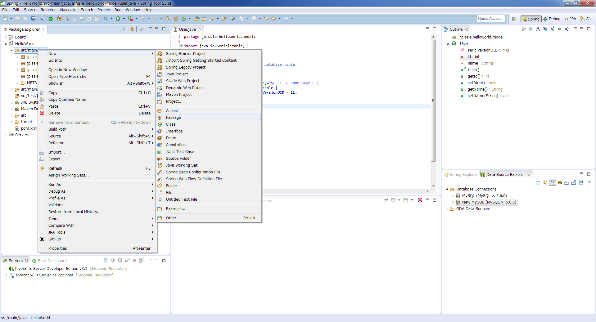
まずはおき場所がないので、「repository」パッケージを作成していきます。
「src/main/java」で右クリック⇒「New」⇒「Package」を選択します。

Nameに「repository」と入力して「Finish」を押します。

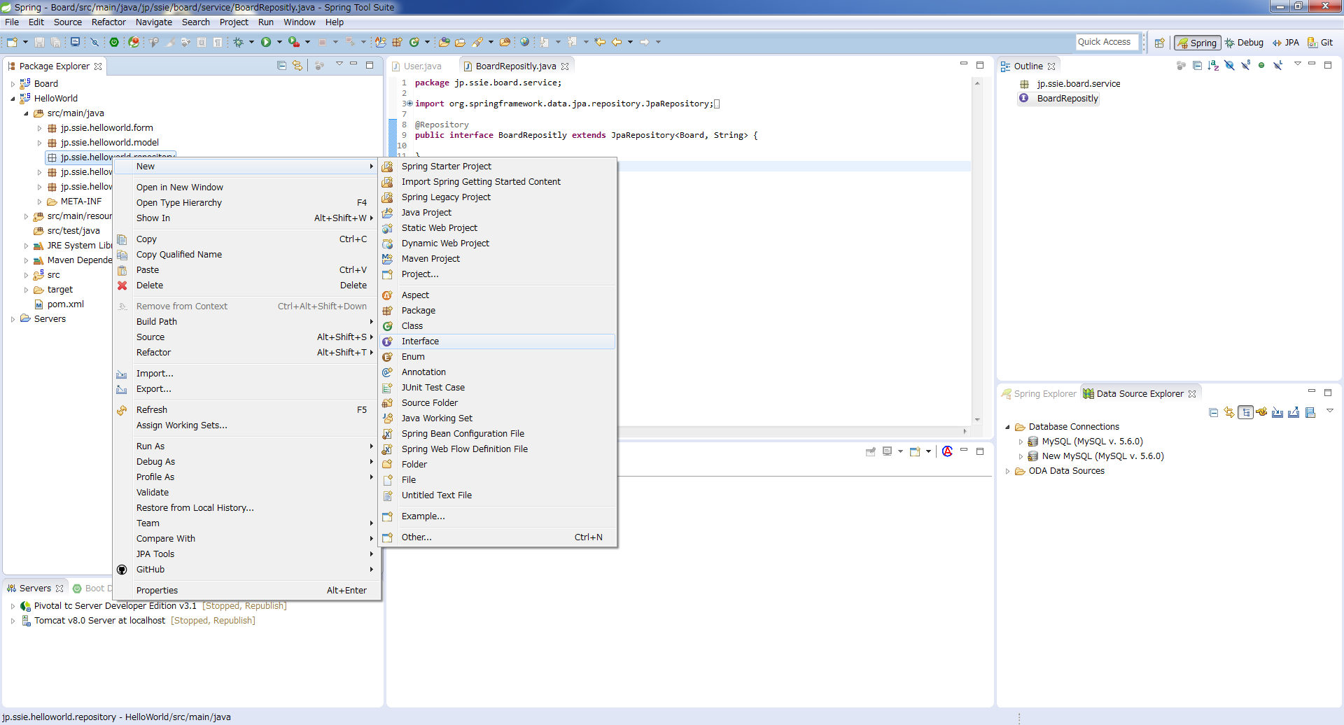
作成した「repository」パッケージで右クリック⇒「New」⇒「Interface」を選択します。

userテーブルのリポジトリなので今回は「UserRepository」という名前でインターフェースを作成します。

このままでは使えないので編集していきます。
「@Repository」を付与することと「JpaRepository<クラス名,String>」を継承します。

データベース接続プロパティの作成
「src/main/resources」で右クリック⇒「New」⇒「File」を選択します。

FileNameに「jdbc.properties」と入力し、「Finish」を入力します。

「jdbc.properties」に下記のコードを記述していきます。
1 2 3 4 | jdbc.driverClassName=com.mysql.jdbc.Driverjdbc.url=jdbc:mysql://localhost:3306/samplejdbc.username=rootjdbc.password=mysql |
application-config.xmlの編集
「src/main/resources/spring/application-config.xml」を編集します。
下記のように書き換えます。
1 2 3 4 5 6 7 8 9 10 11 12 13 14 15 16 17 18 19 20 21 22 23 24 25 26 27 28 29 30 31 32 33 34 35 36 37 38 39 40 41 42 43 44 45 46 47 48 49 50 51 52 53 54 55 56 57 58 59 60 61 62 63 64 65 66 67 68 69 70 | <?xml version="1.0" encoding="UTF-8"?><beans xmlns="http://www.springframework.org/schema/beans"xmlns:xsi="http://www.w3.org/2001/XMLSchema-instance"xmlns:context="http://www.springframework.org/schema/context"xmlns:jpa="http://www.springframework.org/schema/data/jpa"xmlns:tx="http://www.springframework.org/schema/tx"xsi:schemaLocation="http://www.springframework.org/schema/beanshttp://www.springframework.org/schema/beans/spring-beans.xsdhttp://www.springframework.org/schema/jdbchttp://www.springframework.org/schema/jdbc/spring-jdbc.xsdhttp://www.springframework.org/schema/data/jpahttp://www.springframework.org/schema/data/jpa/spring-jpa.xsdhttp://www.springframework.org/schema/txhttp://www.springframework.org/schema/tx/spring-tx-4.0.xsdhttp://www.springframework.org/schema/contexthttp://www.springframework.org/schema/context/spring-context.xsd"><!-- Uncomment and add your base-package here:<context:component-scanbase-package="org.springframework.samples.service"> --><bean id="entityManagerFactory" class="org.springframework.orm.jpa.LocalContainerEntityManagerFactoryBean"><property name="dataSource" ref="dataSource" ><property name="packagesToScan" value="jp.ssie.helloworld.model" ><property name="jpaVendorAdapter"><beanclass="org.springframework.orm.jpa.vendor.HibernateJpaVendorAdapter" ></property><property name="jpaProperties"><props><prop key="hibernate.hbm2ddl.auto">none</prop><prop key="hibernate.show_sql">true</prop><prop key="hibernate.dialect">org.hibernate.dialect.MySQLDialect</prop></props></property></bean><bean id="dataSource" class="org.apache.commons.dbcp.BasicDataSource"destroy-method="close"><property name="driverClassName" value="${jdbc.driverClassName}" ><property name="url" value="${jdbc.url}" ><property name="username" value="${jdbc.username}" ><property name="password" value="${jdbc.password}" ><property name="removeAbandoned" value="true" ><property name="initialSize" value="3" ><property name="maxActive" value="30" ><property name="validationQuery" value="select now()" ></bean><context:property-placeholder location="classpath:jdbc.properties" ><bean id="jdbcTemplate" class="org.springframework.jdbc.core.JdbcTemplate"><property name="dataSource" ref="dataSource" ></bean><bean id="namedParameterJdbcTemplate"class="org.springframework.jdbc.core.namedparam.NamedParameterJdbcTemplate"><constructor-arg ref="dataSource" ></bean><jpa:repositories base-package="jp.ssie.helloworld.repository"><bean id="transactionManager"class="org.springframework.orm.jpa.JpaTransactionManager"><property name="entityManagerFactory" ref="entityManagerFactory" ></bean><tx:annotation-driven ></beans> |
ログイン確認処理の実装
ログイン処理の実装として、全件取得してから入力された値と同じユーザIDが存在するか確認します。
/loginにPOSTでリクエストされたときの処理を変更します。
入力されたユーザIDを受け取って、その値が存在した場合は「top.jsp」へ、存在しない場合は「index.jsp」に遷移するようにします。
具体的な実装は、下記に「LoginController.java」の処理の抜粋を示します。
1 2 3 4 5 6 7 8 9 10 11 12 13 14 15 16 17 | @RequestMapping(value = "/login", method = RequestMethod.POST)public String login(Model model, @Validated(GroupOrder.class) @ModelAttribute("loginForm") LoginForm loginForm, BindingResult result) {if(result.hasErrors()) {return "index";}List&lt;User&gt; userList = userRep.findAll();for(User user : userList) {if(user.getName().equals(loginForm.getLoginName())) {model.addAttribute("loginName", loginForm.getLoginName());return "top";}}return "index";} |
実行
実行結果
次回について
今回はいったん全件取得でログイン処理を実装しました。
次回はWHERE文を使用しログイン処理を実装していきます。






PAGE TOP